I've spent years helping subcontractors review construction bidding platforms, and I know how frustrating it can be when you're weighing options like PlanHub against newer alternatives. The traditional approach works for some contractors, but many are finding that geographic restrictions and manual workflows create more problems than they solve. A modern bid board can automate much of this process, but the question is whether switching makes sense for your specific situation. Here's what you need to know about PlanHub's strengths, limitations, and how it stacks up against today's automated alternatives.
TLDR:
-
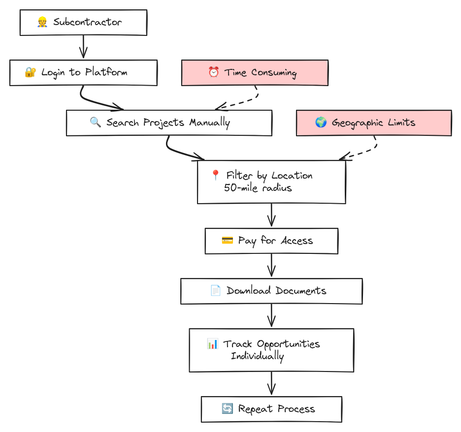
PlanHub limits subcontractors to a 50-mile radius (below their enterprise plan) and requires paid subscriptions to access job details
-
Manual workflows force you to search and track opportunities individually with no bulk management options
-
Modern bid boards provide better geographic coverage and real-time project matching than traditional platforms
-
Downtobid automates bid tracking by connecting to your email and organizing invitations without data entry

What is PlanHub and How Does it Work?
PlanHub is a construction bidding management tool that helps subcontractors find bid opportunities through a centralized web interface. The service operates as a traditional bidding board where users can search for projects, access documents, and manage their bidding processes.
The system works by aggregating construction projects from general contractors and making them available to subcontractors who pay for access. Users can browse opportunities, download plans and specifications, and communicate with project owners through the interface.
PlanHub requires manual navigation to find relevant projects. Subcontractors must log in regularly, search through available opportunities, and manually track which projects they want to pursue. This approach differs from more automated solutions that pull bid invitations directly from your email inbox.
The construction industry generates over $1.8 trillion in annual revenue, but most bidding processes still rely on manual workflows that haven't changed in decades.

PlanHub Features
PlanHub offers bid search features that allow subcontractors to filter projects by trade, location, and project size. The search function includes basic filters for project type and geographic area, though the coverage area is limited to a 50-mile radius from your specified location.
The service provides project document access through a web-based viewer. Users can download plans, specifications, and addenda directly from the interface. Document storage is handled through the web application, with files organized by project.
| Feature | Description | Access Level | | --- | --- | --- | | Bid Search | Filter projects by trade and location | Free/Paid | | Document Access | Download plans and specifications | Paid Required | | Project Tracking | Basic opportunity management | Paid | | Communication Tools | Message general contractors | Paid |
Communication tools allow subcontractors to send messages to general contractors through the system. The messaging feature keeps conversations tied to specific projects.
Notification systems alert users to new opportunities that match their trade categories. These notifications arrive through email or within the web application, depending on user preferences.
The networking features connect subcontractors with general contractors in their area.
Subcontractor profiles allow users to showcase their skills and past projects. General contractors can browse these profiles when looking for qualified bidders, though the effectiveness depends on how actively both sides use the system.
PlanHub Key Limitations and Gaps
The 50-mile radius restriction creates major problems for subcontractors who work across larger geographic areas. This limitation forces users to pay for multiple subscriptions or miss opportunities in nearby markets where they regularly work, or pay for a pricey enterprise plan.
Cost becomes a major barrier for many subcontractors. Users consistently report that PlanHub is expensive relative to the features provided. You need a paid account to access job details and drawings from most general contractors, creating a paywall that prevents you from reviewing opportunities before committing to a subscription.
Many subcontractors find themselves paying monthly fees just to find that most available projects don't match their skills or geographic preferences.
The manual workflow can create extra administrative work over time. While PlanHub allows users to manage projects directly from their dashboard, some subcontractors report that it can be time-consuming to remove or organize multiple opportunities at once.
Contact information quality can also vary. A few users have noted that some profiles appear outdated or inactive, which can occasionally lead to unresponsive contacts or extra follow-up effort.
Automation features are somewhat limited compared to newer systems that pull bid invitations directly from your email. PlanHub still relies on manual project searches and tracking, though it does provide notifications and messaging tools to help manage opportunities.
Project matching primarily uses trade and location filters. This approach works for general searches, but may surface opportunities that don’t always align perfectly with your specific trade or past project experience.
For subcontractors dealing with these limitations, checking out customer stories from users of automated alternatives can provide insight into how different approaches solve these workflow problems.
Best PlanHub Alternatives
Among the different options for PlanHub, Downtobid stands out as the best overall alternative for subcontractors seeking automated bid management. The AI-driven approach eliminates manual email forwarding and data entry while providing real-time bid tracking and deadline management.
Unlike PlanHub's radius restrictions and premium barriers, Downtobid offers complete coverage with personalized bid invites that match specific trade skills. The system connects directly to your Gmail or Outlook inbox, automatically organizing every bid invitation without requiring manual data entry.
The automated workflow means you never miss deadlines or opportunities buried in spam folders. All project information gets consolidated into a single dashboard where you can track progress, assign team members, and respond to RFIs without juggling multiple email threads.

Other alternatives in the construction bidding space include:
-
BuildingConnected: Focuses on general contractor workflows with subcontractor networking features
-
SmartBid: Offers project lead generation with basic bid management tools
-
iSqFt: Provides regional project databases with document access
-
ConstructConnect: Combines project leads with business intelligence features
-
Procore: Full construction management suite with bidding components
-
STACK: Takeoff and estimating software with bid management features
Each alternative has different strengths depending on your specific needs. BuildingConnected works well for subcontractors who want to be part of a large network, while SmartBid focuses more on lead generation than bid management.
For subcontractors working in major metropolitan areas, location-specific solutions can provide better local coverage. Options for contractors in Atlanta, Chicago, Dallas, and Houston often include regional networks that complement national services.
The key difference between traditional alternatives and automated solutions lies in workflow speed. Manual systems require ongoing effort to search, track, and manage opportunities, while automated approaches handle these tasks in the background.
FAQ
What's the main difference between PlanHub and automated bid management platforms?
PlanHub requires manual searching, tracking, and data entry for each opportunity, while automated platforms like Downtobid connect directly to your email inbox to capture and organize bid invitations automatically. This eliminates the need to log in regularly and manually search for relevant projects.
When should I consider switching from PlanHub to an alternative?
If you're spending a lot of time manually managing opportunities, dealing with geographic restrictions that limit your market reach, or finding that subscription costs don't match the value received, it's worth looking into automated alternatives that can simplify your bidding workflow.
Can I access project documents and plans without a paid PlanHub subscription?
No, you need a paid account to access job details and drawings from most general contractors on PlanHub. This paywall prevents you from checking out opportunities before committing to a subscription, unlike some alternatives that offer more transparent access to project information.
Final thoughts on PlanHub and subcontractor bidding solutions
PlanHub's manual approach and geographic restrictions create unnecessary friction in your bidding workflow. The subscription costs often outweigh the benefits when you're stuck with outdated contacts and limited coverage areas. A modern bid board can automate the heavy lifting while giving you better project matching across your actual work areas. Your time is better spent on winning bids than managing administrative tasks.